当前位置: 首页 服务指南 常见问题 正文
无线校园网使用说明

发布日期:2021-02-01 01:17:04来源:

广东医科大学无线校园网使用操作说明

2020-10-03 17:02  

 

学生使用无线校园网认证系统的操作步骤(以Win10为例):

1.接入校园网,并设置网卡。

电脑连网:

确认电脑接入校园网,把电脑网卡设置成自动获取IP地址,具体操作如下:

打开电脑的网络和共享中心,

点击右下角网络图标,再点击网络和Internet设置。

 

选择“更改适配器”,

 

使用无线接入就选择无线网卡,使用有线接入就选择有线网卡。

 

双击“Internet协议版本4TCP/IPv4)”,选择自动获取IP和自动获取DNS

 

设置网卡后,如果是无线接入,在屏幕右下角,点击这个图标。

 

优先选择GDMU-UNICOM这个wifi连接,如果无法搜索到GDMU-UNICOM或连接后提示“无法接入网络”,说明终端不支持wlan 5G频段,可以前往报装点或联系现场工作人员开启对应宿舍房间wlan 2.4G频段。

 

手机连网:

打开手机wifi,连接SSID:GDMU-UNICOM,打开wlan后,优先选择GDMU-UNICOM这个wifi连接,如果无法搜索到GDMU-UNICOM或连接后提示“无法接入网络”,说明终端不支持wlan 5G频段,可以前往报装点或联系现场工作人员开启对应宿舍房间wlan 2.4G频段。

 

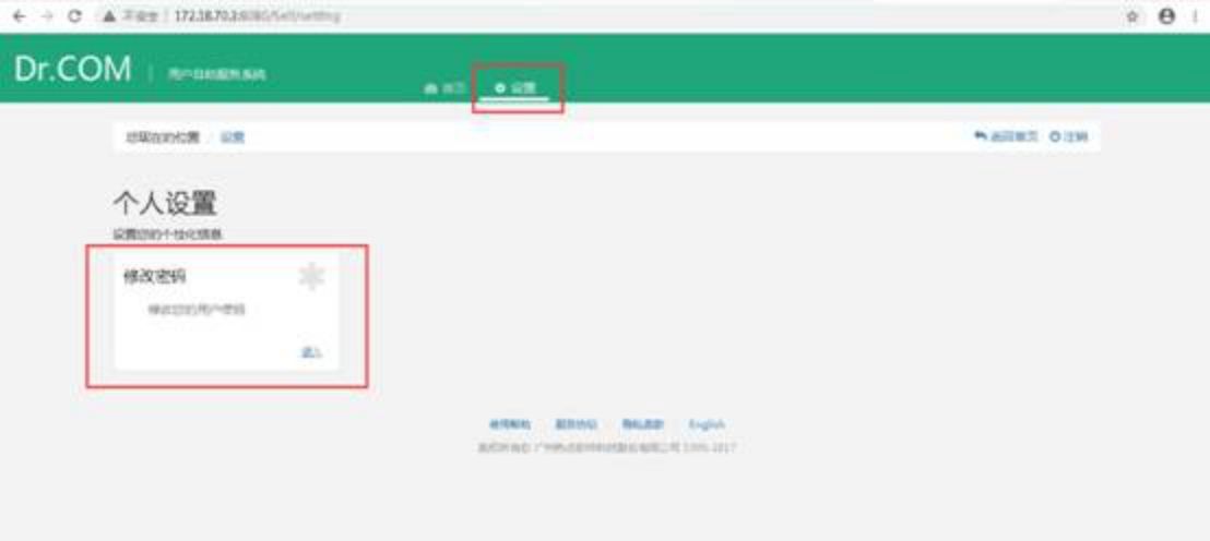
2.在电脑/手机浏览器中,输入自助服务器地址:http://172.18.70.3:8080/Self(东莞),http://202.192.112.152:8080/Self(湛江),请注意字母大小写,输入校园网账号及密码(初始密码:东莞888888,湛江666666)。

 

3.进入设置、修改密码页,填入初始密码,输入新的密码,并二次输入新的密码进行确认。

 

 


4.修改密码成功后返回浏览器打开任意一个外网的网页,电脑或手机将弹出一个认证网页(如果不行可以在浏览器输入9.9.9.9);弹出如下认证页面后,输入上网帐号密码【在自助服务完成了改密的同学,密码要填新设置的密码,没有改密的同学请填初始密码】,并选择联通登录。注:为了您的上网安全,记得去自助服务修改密码。

电脑登录界面:

 

手机登录界面:

 

5.完成认证后即可上网,此页面即可关闭(不要注销,注销后将不能上网,关闭网页即可)。

电脑成功页面:

 

手机成功页面:

 

6.错误提示及处理方式。

错误提示:

 

错误说明:

运营商账号在线,这种情况有可能是有2个以上(含2个)本地账号绑定了同一个运营商账号。

解决方法:

报障给维护人员,让维护人员检查报错本地账号绑定的运营商账号是否有重复,确保绑定不同的运营商号。

错误提示:

 

错误说明:

本地账号绑定的MAC地址和设备不一样。

解决方法:

终端MAC地址绑定了,需要维护人员到后台解绑。

错误提示:

 

错误说明:

绑定运营商账号错误。

解决方法:

报障给维护人员,让其检查账号是否绑定了联通账号。

 

地址: 广东湛江霞山文明东路2号/广东东莞松山湖科技园

邮编: 524023/523808

电话: 086-0759-2388505

邮箱: https://mail.gdmu.edu.cn

版权所有 © 广东医科大学网络与信息中心